Alliance Memory M45PEx NOR Flash Memory Devices
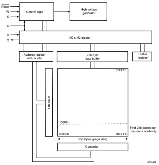
Alliance Memory M45PEx NOR Flash Memory Devices are page-erasable serial flash memory with byte alterability and a 75MHz SPI bus interface. These memory devices can be accessed by a high-speed SPI-compatible bus. The M45PEx NOR flash utilizes the page write or page program instruction to write or program 1byte to 256bytes at a time. The page write instruction consists of an integrated page erase cycle followed by a page program cycle. This memory device offers a maximum clock rate of 75MHz, 64KB and 512KB sector erase, 256bytes page size, and JEDEC standard two-byte signature. The M45PEx NOR flash devices are available in a RoHS compliant package.Features
- SPI bus compatible serial interface
- 75MHz maximum clock rate
- 2.7V to 3.6V single supply voltage
- 2/6/16-Mbit of page-erasable flash memory
- 256bytes page size:
- 11ms typical page write
- 0.8ms typical page program
- 10ms typical page erase
- 64KB/512KB sector erase
- 64Kbytes hardware write protection of the bottom sector
- JEDEC standard two-byte signature
- 1µA typical deep power-down mode
- More than 100,000 write cycles
- More than 20 years data retention
- -40°C to +85°C operating temperature range
- RoHS compliant package
Logic Diagram
Block Diagram
發佈日期: 2020-08-25
| 更新日期: 2024-04-30
